
显卡作为电脑中负责图形处理的核心部件,对于游戏和图形设计等应用至关重要。然而,在安装显卡后,有些用户可能会遇到无法进入系统的问题。本文将针对这一常见问题,提供一些解决方案。


在安全模式下,尝试卸载显卡驱动。具体步骤如下:
开机时按F8进入安全模式。
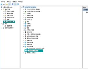
右击“计算机”,选择“属性”,打开“设备管理器”。
在设备管理器中找到“显示适配器”,右击显卡型号,选择“卸载设备”。
确认卸载后,重启电脑。

前往显卡制造商的官方网站下载最新的显卡驱动。
按照提示安装显卡驱动。
安装完成后,重启电脑。

前往显卡制造商的官方网站或第三方驱动下载网站,查找旧版本的显卡驱动。
下载并安装旧版本的显卡驱动。
安装完成后,重启电脑。


打开“控制面板”,选择“系统”。
点击“检查更新”,并按照提示更新操作系统。

前往显卡制造商的官方网站或第三方驱动下载网站,查找其他显卡驱动。
下载并安装其他显卡驱动。
安装完成后,重启电脑。


确保显卡与主板连接正常,没有松动或损坏。

确保显卡的电源供应充足,没有过载或短路。

如果以上方法都无法解决问题,可能是显卡本身存在故障。可以尝试更换显卡,以排除硬件故障。
显卡安装后无法进入系统是一个常见问题,但通常可以通过上述方法解决。在解决过程中,请耐心尝试,并确保按照正确的步骤进行操作。祝您好运!